pinkandtrash.com
HOME
About
Contact
Disclaimer
Privacy
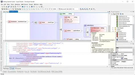
Benefits of Using Liquid XML Studio 2014
Oct 13, 2025
by pinkandtrash.com
29
views